지난글 세 번을 통해 이제 간단한 이미지를 생성하는 정도의 세팅은 해 두었다고 할 수 있다. 하지만 comfyUI를 흥미롭게 쭈욱 하려면 커스텀 노드의 세계에 진입해야한다. 그래서 오늘은 가장 유용하게 쓸 수 있는 Custom Node들을 소개해보려 한다.
A. Custom Node 설치 방법
Custom Node를 설치하는 방법은 여러가지가 있지만 ComfyUI Manager를 설치해두었다면 활용해서 설치하는 방법이 가장 편하다. 아래 정리한 내용 중 3번과 4번에 해당하는 방법을 설명해보겠다. ComfyUI Manager를 설치하지 않은 분들은 바로 이전 글에서 참고하면 되겠다.
1. Github에서 해당 Custom Node URL을 직접 복사하여 설치
2. Github에서 해당 Custom Node 파일을 다운로드 후 설치
3. ComfyUI Manager를 사용하여 설치
4. ComfyUI Manager를 사용하여 Git URL로 설치
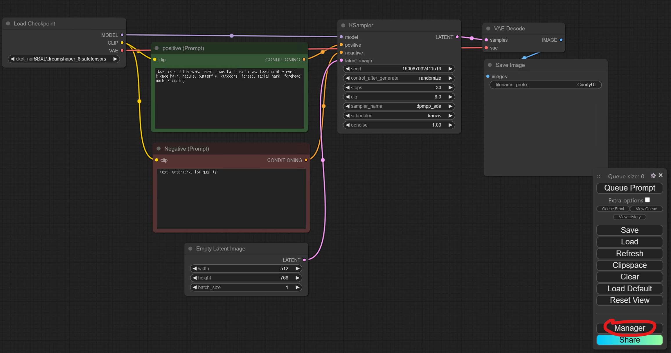
우선 기본 워크플로우를 열고 오른쪽 컨트롤박스에 있는 Manager를 클릭해보자.

ComfyUI에는 매우 다양한 Custom Node들이 있다. Custom Node Manager 버튼을 눌러보면 설치 가능한 리스트가 보인다. 서치바 옆에는 설치할 수 있는 노드들이 1,654개가 있음을 알 수 있다. 이 중에서도 많은 워크플로우에 자주 사용된 Custom Node들을 우선으로 몇 개 설치해보자.


B. Custom Node 추천 및 설치
1. Custom Script
서치바에 Custom Script 를 입력하면 맨 위에 보이는 항목을 install한다. 설치가 완료되는 하단에 뜨는 Restart버튼을 눌러서 ComfyUI를 재실행한다.


기능 1. CLIP Text Encode(prompt)에 임베딩을 입력할때 자동 완성을 도와준다. 임베딩의 앞부분만 입력해도 관련 임베딩 리스트를 보여주어 선택하면 자동 입력이 되므로 도움이 된다.
기능 2. 노드들의 정렬을 도와준다. 아직 많은 노드들을 만들어 작업하는 경우가 없다보니 정렬기능의 필요성을 체감하지 못하고 있지만 노드가 많아지면 꽤나 도움이 될 듯하다.



기능 3. 컬러를 자유롭게 변경가능하다. 기존의 몇개 안되는 컬러 밑에 Custom이라는 버튼이 생겼는데 그걸 누르면 색상 창이 나와서 원하는데로 컬러를 지정할 수 있다. 화면이 화려한 걸 좋아하거나 노드 그룹이 많아서 색으로 구분해야할때엔 도움이 될 듯 하다.


기능 4. 워크플로우를 이미지로 저장하는 방법을 지원한다. 기존처럼 파일로 저장하는 경우엔 용량이 적다는 장점이 있는 대신 열어보기전까진 어떤 워크플로우인지 확인 할 수가 없었다. 빈화면 우클릭 메뉴 중 맨 아래에 있는 Workflow image>Export>png를 눌러서 저장하면 아래와 같이 썸네일을 볼 수 있고 클릭하면 미리보기 화면이 뜬다.


2. WD14 Tagger
Manager을 열고 앞에 방법과 동일하게 서치바에 Custom node명을 입력하고 Install >> Restart 버튼을 눌러준다. WD Tagger는 이미지를 분석하여 텍스트로 바꿔주는 기능을 한다. 빈 화면을 더블클릭하면 나오는 창에서 Load Image를 설치해준다. 같은 방법으로 WD tagger 노드도 추가한 후 둘을 연결해준다.






이제 이미지로 추출한 텍스트를 받기 위해 Text 노드 우클릭 메뉴 중 Convert Widget to Input > Convert text to input를 차례대로 선택한다. 텍스트 입력 부분이 사라지고 대신 text라는 인풋 포인트가 생성된 것을 볼 수 있다. WD Tagger노드의 아웃풋 STRING을 프롬프트창에 생성된 text 인풋과 연결한다.


Queue Prompt 버튼을 클릭하여 생성하면 가장 먼저 WD Tagger 노드가 시작되는걸 볼 수 있다. WD tagger노드를 추가하지 않고도 텍스트를 추출해내는 방법도 있다. Load image에 이미지를 넣고 노드 우클릭 메뉴에 있는 WD14 Tagger 메뉴를 선택하면 팝업창에 프롬프트가 뜬다.


오늘은 Custom Script 와 WD14 Tagger 라는 커스텀 노드를 설치하고 사용 방법을 알아보았다. 어떤 이미지를 프롬프트로 적어내는게 쉽지만은 않은데 내가 원하는 이미지를 로드해서 비슷한 이미지를 생성할 수 있다는건 매우 매력적인 기능같다. 오늘도 도움 되는 정보이길 바라면서 다음번에도 유용한 커스텀 노드들을 더 소개해보기로 하겠다.
'스터디' 카테고리의 다른 글
| Stable Diffusion_ComfyUI - Flux.1 Kontext Dev 사용 방법 (0) | 2025.07.09 |
|---|---|
| 스테이블 디퓨전 ComfyUI로 디자인 하는 패션몰 [별:나] 1_점퍼 (0) | 2025.04.09 |
| ComfyUI 워크플로우 노드와 용어 설명 & Manager 설치 방법 (0) | 2024.11.27 |
| ComfyUI 메뉴얼 1 기본 사용법과 설정 (0) | 2024.11.26 |
| M1 M2 M3 맥북에 ComfyUI 설치하기 (1) | 2024.11.20 |